- Category
- Business
- Developer
- DefinedBytes
- Available on
- PC, Mobile, Surface Hub, HoloLens
- OS
- Windows 10 version 17763.0 or higher
- languages
- English (United States)
Quick Gantt Chart for Windows: Your Simplified Project Visualization Tool
If you're someone who craves clarity amidst complex projects, Quick Gantt Chart for Windows offers a breath of fresh air — turning daunting schedules into visual stories that are easy to follow. Designed with efficiency in mind, this app helps professionals manage tasks effortlessly while maintaining a clear overview of project timelines.
About the App and Its Developer
Quick Gantt Chart for Windows is a straightforward application aimed at streamlining project planning through intuitive Gantt charts. Created by DefinedBytes, a developer known for crafting user-friendly productivity tools, the app combines simplicity with essential features to support timely project delivery.
The app's main highlights include fast and easy Gantt chart creation, Collaborative work features, and task management tools. Perfect for project managers, team leaders, and small to medium-sized business teams, its target audience is anyone needing a visual project timeline without the complexity typical of larger project management systems.
Spreading the Visual Magic: A Fresh Take on Gantt Charts
Imagine trying to assemble a complex jigsaw puzzle in your head — confusing, right? Quick Gantt Chart simplifies this mental task, transforming scattered task lists into a colorful and organized timeline that makes project planning feel like arranging a beautiful mosaic. Whether you're juggling multiple deadlines or coordinating team efforts, this app promises that you'll never lose your way in the maze of tasks again.
Core Functionality 1: Streamlined Gantt Chart Creation
The heart of the app lies in its ability to turn your project data into a visually appealing Gantt chart with minimal fuss. You can input tasks, set durations, assign dependencies, and instantly see the impact on the project timeline. The drag-and-drop interface feels smooth and responsive, making adjustments quick and intuitive—your project plan visually evolves like a living timeline right before your eyes. The app supports importing data from other sources, helping you integrate existing schedules seamlessly.
Core Functionality 2: Collaborative Work Features
What truly sets Quick Gantt Chart apart is its collaboration capability. Unlike some standalone Gantt tools, this app allows multiple users to view and edit the project simultaneously. Think of it as having a shared digital whiteboard where everyone can contribute, comment, and update tasks in real time. This feature ensures your team remains aligned, reducing miscommunications and making project adjustments a collective effort rather than a lonely chore.
Core Functionality 3: Task Management and Priority Setting
The app doesn't stop at visualization—it also offers straightforward task management. You can assign priorities, set milestones, and track progress all within the same interface. This interconnectedness helps teams focus on what's urgent, anticipate upcoming deadlines, and adapt quickly as project dynamics shift. The visual task markers and color coding make statuses immediately recognizable, turning a cluttered list into an organized dashboard of actionable insights.
User Experience and Differentiation
From a user perspective, Quick Gantt Chart offers a clean, minimalist interface that is easier to navigate than many bulky project management apps. The learning curve is gentle; even novice users can pick up the essentials within minutes. Animations are smooth, and operations are fluid, making the experience feel organic rather than clunky or over-complicated. It's akin to shifting from a manual typewriter to a sleek touchscreen—intuitive and pleasing.
Compared to other business applications, Quick Gantt Chart's standout feature is its focus on collaboration combined with rapid visual updates. While many project management tools include Gantt charts, few emphasize real-time multi-user editing in such a straightforward manner. This makes it especially valuable for teams working remotely or across different locations, where instant communication and visual coordination are critical. Its simplicity doesn't sacrifice depth; instead, it channels core functionalities into a single, cohesive workflow.
Final Tips: Who Should Use This App and How?
For project managers seeking a fast, reliable way to craft and share visual timelines, Quick Gantt Chart is highly recommended. It's particularly suited for small teams or those needing a lightweight, collaboration-friendly tool without the complexity of larger systems. Use it to plan, adjust, and communicate project progress efficiently—an ideal companion for daily standups, planning sessions, or client updates.
While it might lack some advanced features found in enterprise-level tools, its focused approach ensures you get the core benefits of Gantt visualization and teamwork enhancement. For users willing to keep their project planning straightforward, this app is a dependable partner that turns chaos into clarity.
Quick Gantt Chart
Business 4.8Pros
- Intuitive user interface
- Real-time Gantt chart updates
- Seamless integration with Microsoft Store
- Customizable task templates
- Cloud-based synchronization
Cons
- Limited export options (impact: low)
- Occasional lag with large projects (impact: medium)
- Basic task dependencies only (impact: low)
- Limited offline functionality (impact: medium)
- Minimal reporting features (impact: low)
Frequently Asked Questions
How can I start using Quick Gantt Chart for my projects?
Download the app, create an account, then open a new project and begin adding tasks via the interactive Gantt chart interface.
Can I import my existing project data from Excel or CSV files?
Yes, go to Import > choose Excel or CSV, then follow the guided wizard to upload your project data easily.
How do I create dependencies between tasks?
In the Gantt chart, drag from one task to another or select tasks and set dependencies from the task details menu.
How does auto scheduling work in Quick Gantt Chart?
When you update task dates or dependencies, auto scheduling recalculates the project timeline and highlights the critical path automatically.
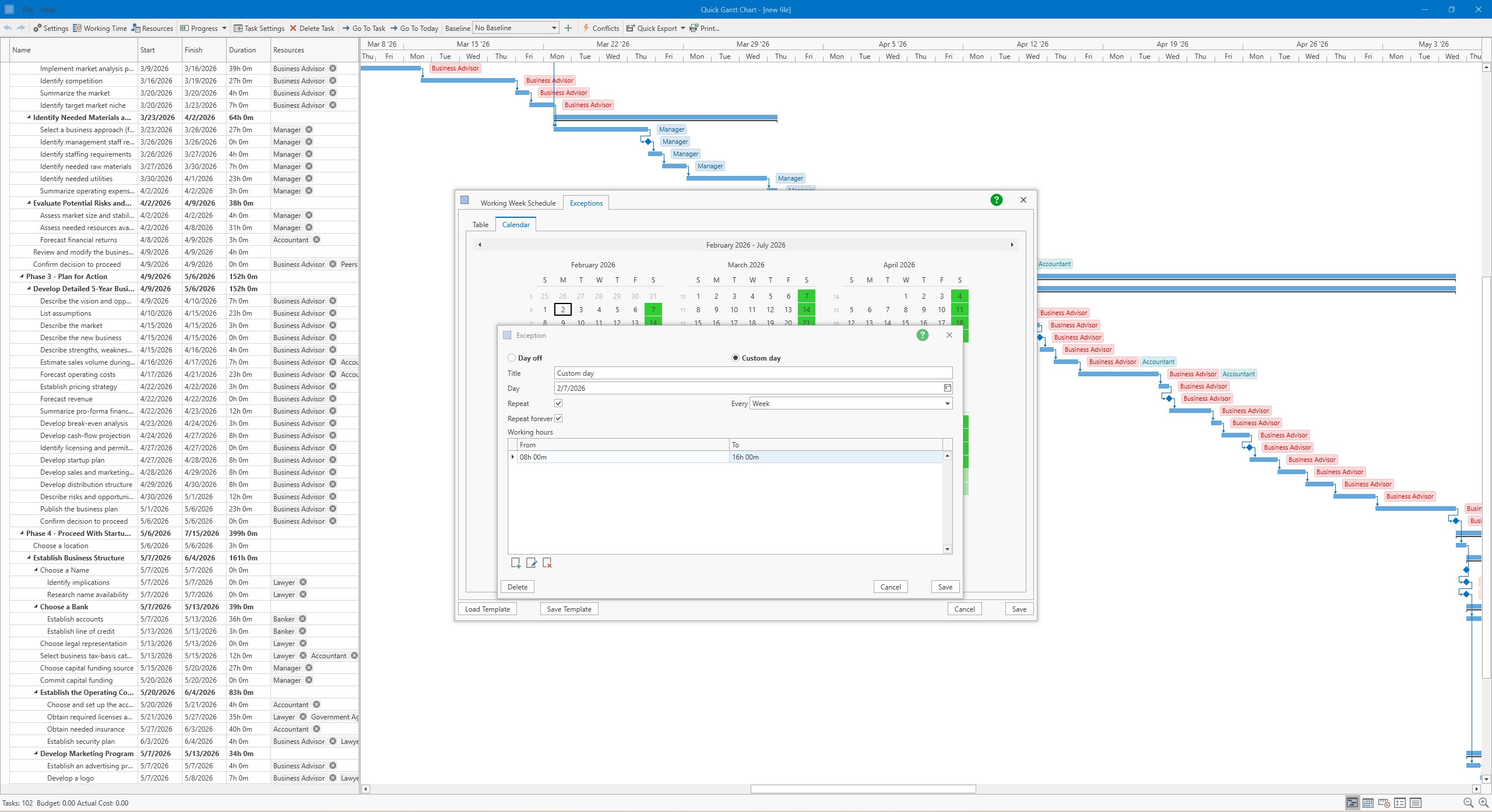
Can I customize working days and non-working days in my project schedule?
Yes, go to Settings > Working Calendar to define your business days and days off for accurate scheduling.
Does Quick Gantt Chart support resource allocation and conflict detection?
Yes, assign resources via the resource panel and the app will help you identify over-allocations or conflicts instantly.
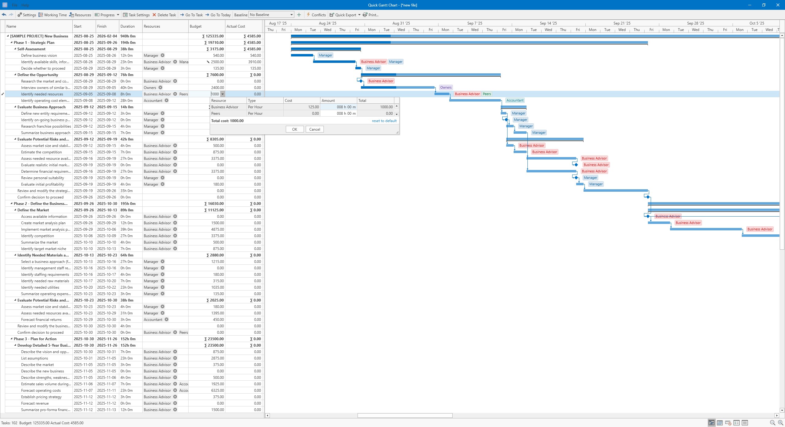
How can I track my project budget within the app?
Use the Budget features under project settings to estimate costs, assign resources, and view automatic cost calculations.
Can I compare the original plan with actual progress?
Yes, set baselines to compare original projections against real progress and identify schedule variances.
How do I export my Gantt chart or project data?
Go to Export & Sharing, choose PDF or PNG for the Gantt chart, or XLSX/CSV for task data, then save or share accordingly.
Is Quick Gantt Chart a subscription-based app, and what are the payment options?
Yes, it offers subscription plans; check Settings > Account > Subscription to view available options and billing details.
Similar Apps
Teleprompter Pro`
for Windows 5
Earth 3D Maps & Street View
for Windows 5
PDF Merger & Splitter
for Windows 4.9
8K YTb Downloader
for Windows 4.9
Printer Driver APP
for Windows 4.9
DAT Media Conversion Tool : DAT to MP4
for Windows 4.9
Power BI Desktop
for Windows 4.8
All Video Player.
for Windows 4.8
Checkbook Manager
for Windows 4.8
Quick Gantt Chart
for Windows 4.8
EasyScan - PDF Scan
for Windows 4.7
