- Category
- Developer tools
- Available on
- PC
- OS
- Windows 10 version 17763.0 or higher
- Keyboard
- Integrated Keyboard
- Mouse
- Integrated Mouse
- languages
- English (United States)
An In-Depth Look at WinDbg for Windows: The Debugging Powerhouse
Imagine trying to fix a complex machine while it's still running—this is exactly what WinDbg helps developers do with their Windows applications. As a professional tech reviewer, I find that this tool is an essential companion for those delving deep into system internals, giving granular insights that can make the difference between a smooth-running app and a nightmare of bugs.
Basic Information: What Is WinDbg for Windows?
WinDbg for Windows is a professional debugging tool designed to analyze kernel and user-mode crashes, performance issues, and debug applications at a granular level. Developed by Microsoft Corporation, it's part of the Windows Driver Kit (WDK) and Debugging Tools for Windows, providing a powerful suite for Windows developers and system engineers.
Its main highlights include advanced debugging capabilities such as live kernel debugging, crash dump analysis, and scriptable automation. The target users are primarily system developers, driver engineers, and cybersecurity professionals who require deep visibility into Windows environments.
Vivid Beginnings: Why WinDbg Stands Out
Imagine you're a detective trying to solve a complex mystery, but instead of a magnifying glass, you wield a tool that can dissect every thread of the problem—this is WinDbg. Its interface may appear daunting at first, but once you familiarize yourself with its intricacies, it becomes an irreplaceable ally in troubleshooting Windows systems. Its power lies not only in its features but also in the depth of analysis it offers, akin to having microscope eyes on your code.
Core Functionality: Analyzing Crashes and More
1. Crash Dump Analysis: Your Digital Autopsy
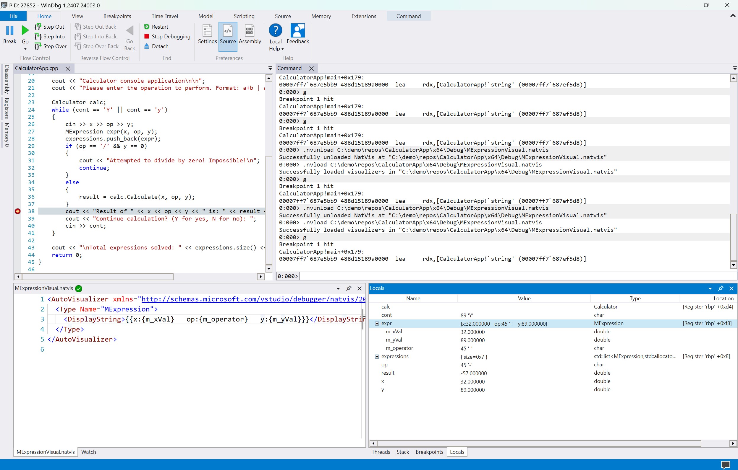
WinDbg excels at analyzing crash dump files—digital autopsies that reveal exactly what caused a system failure. When a Windows OS encounters a blue screen, it creates a crash dump that encapsulates the state of the system at the moment of failure. WinDbg allows users to load these dumps and step through the process, identifying faulty drivers, memory issues, or other anomalies. Its ability to filter and analyze large dump files swiftly makes it invaluable for troubleshooting complex stability problems.
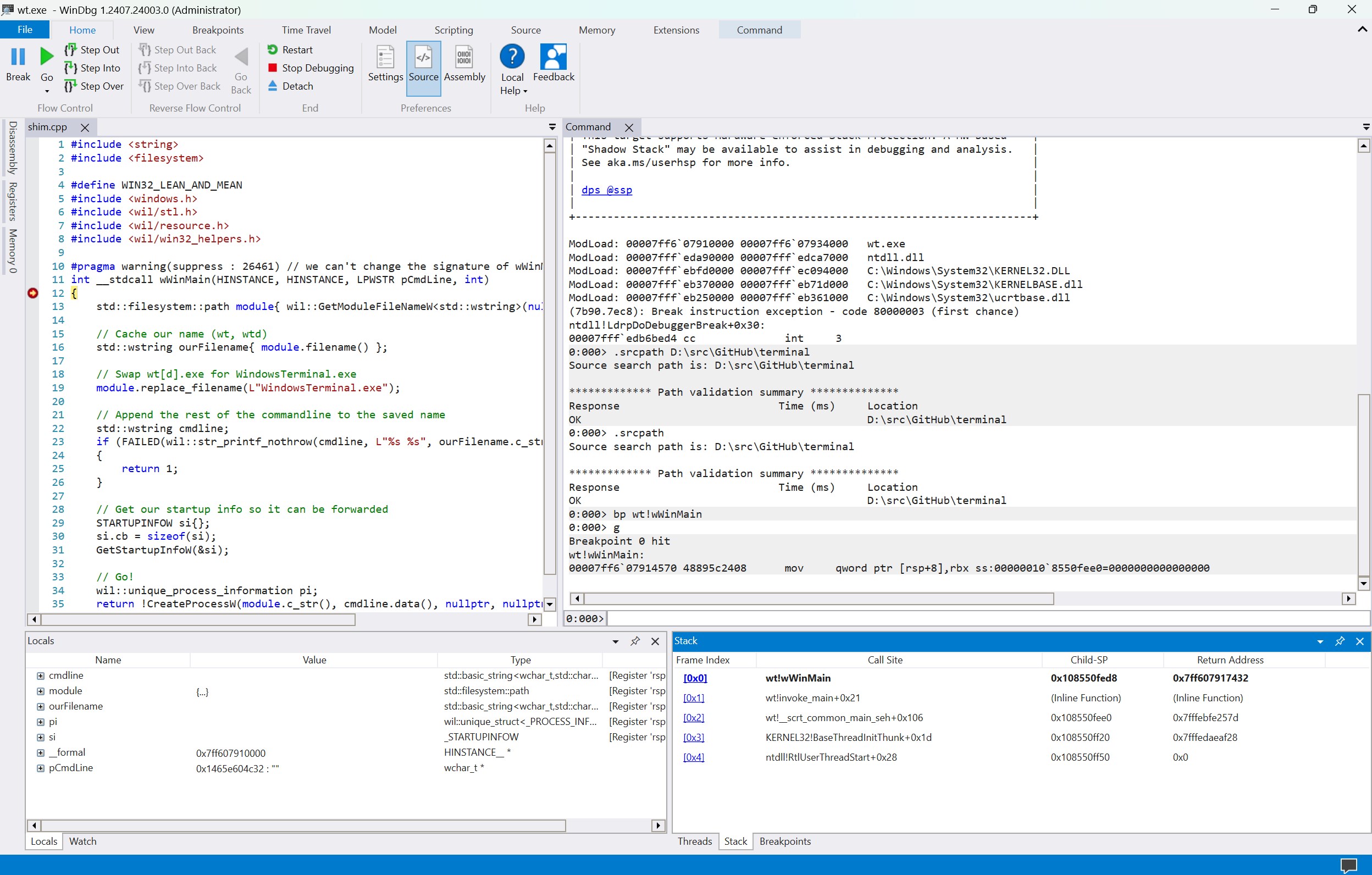
2. Kernel and User-Mode Debugging: Peering Into the System's Soul
This tool supports both kernel-mode debugging, for scrutinizing driver or OS-level issues, and user-mode debugging for applications. The dual capability ensures that developers can perform comprehensive analyses without switching tools. Its remote debugging feature also enables engineers to diagnose systems over a network, a boon for enterprise environments. The command set is powerful yet flexible, allowing for scripting and automation—saving time during repetitive tasks.
3. Scriptability and Automation: Making Debugging Less Tedious
One of WinDbg's standout features is its support for scripts via WinDbg scripting language (often JavaScript or Batch). This allows creating automated workflows, such as batch processing multiple dump files or running recurring tests. For professional developers managing large projects, this feature turns debugging from a tedious chore into an efficient, repeatable process.
User Experience and Differentiators
The interface of WinDbg might resemble a cockpit, full of dials and monitors, which can be intimidating. However, for seasoned users, its layout provides quick access to critical information, with customizable panes and command windows. The learning curve is steep, but equivalent to learning to fly a plane—it's demanding but immensely rewarding once mastered. The responsiveness of the tool is commendable, handling large dump files with minimal lag.
Compared to other developer tools, WinDbg's most distinctive advantage is its depth of system-level debugging capabilities combined with its integration into the Microsoft ecosystem. Unlike lightweight debugging tools or IDE plugins, WinDbg offers unparalleled access to Windows internals, making it the tool of choice for diagnosing elusive bugs that appear only under specific hardware or driver states.
Final Verdict: To Debug or Not to Debug?
If you're a developer, system engineer, or cybersecurity specialist working within the Windows ecosystem, WinDbg is an indispensable asset. Its ability to provide detailed crash analysis, coupled with advanced features like remote debugging and scripting, positions it above many alternatives. However, it's not for the faint-hearted; a solid understanding of Windows internals and command-line interfaces is necessary to harness its full potential.
My recommendation would be: if you anticipate dealing with deep system issues or are involved in driver development, investing time to learn WinDbg will pay dividends. For quick bug fixes or high-level debugging, simpler tools might suffice. But when it comes to diagnosing obscure or critical problems, WinDbg's unique capabilities make it a compelling choice.
WinDbg
Developer tools 4Pros
- Powerful debugging capabilities
- Supports a wide range of architectures
- Integration with Windows Debugging Tools
- Robust scripting support
- Rich community and documentation
Cons
- Steep learning curve (impact: high)
- Clunky user interface (impact: medium)
- Limited support for non-Windows systems (impact: medium)
- High resource consumption during debugging sessions (impact: low)
- Requires familiarity with command-line operations
Frequently Asked Questions
How do I get started with WinDbg for the first time?
Download WinDbg from the Microsoft Store, launch the app, and review the tutorials or documentation at https://aka.ms/WinDbgWhatsNew to familiarize yourself with its features.
Can I use WinDbg on my Windows 10/11 Home edition?
Yes, WinDbg works on Windows 10/11 Pro and Home editions but not on Windows 10/11 S mode. Ensure your OS is compatible for proper functionality.
What are the main new features in the latest WinDbg update?
The update includes modern visuals, faster performance, full scripting capabilities, and Time Travel Debugging, enhancing debugging efficiency and flexibility.
How do I enable scripting in WinDbg for automated debugging?
Scripting is enabled by default. Access scripting features via the Debugger Console or scripts menu, and refer to documentation at https://aka.ms/WinDbgWhatsNew for guidance.
What is Time Travel Debugging and how can it help me?
Time Travel Debugging allows you to record and step through application execution, making it easier to identify bugs across complex workflows; access it via the Debug menu.
How do I extend WinDbg with custom extensions?
Use the extensible debugger data model by installing or developing custom extensions, accessible through the Extensions menu or command line, detailed at https://aka.ms/WinDbgWhatsNew.
Is WinDbg a free tool or does it require a subscription?
WinDbg is free to download and use; there are no subscriptions required, making it accessible for all developers.
Are there any subscription options or premium features in WinDbg?
No, WinDbg currently offers all features free of charge; additional premium support or services are not available for this app.
Can I troubleshoot kernel-mode and user-mode debugging with WinDbg?
Yes, WinDbg supports both kernel-mode and user-mode debugging, accessible via configuration in the app's settings under debugging options.
What should I do if WinDbg encounters errors or crashes?
Try restarting the app, ensure your Windows OS is up-to-date, and check available updates for WinDbg. For persistent issues, consult the official support channels.
Similar Apps
kenoxis driver updater
for Windows 5
App Installer (Mobile) - WinUI 3
for Windows 4.6
Ubuntu 24.04.1 LTS
for Windows 4.6
Microsoft PowerToys
for Windows 4.6
PowerShell
for Windows 4.5
Python 3.13
for Windows 4.4
Ubuntu
for Windows 4.4
Python 3.12
for Windows 4.3
gedit text editor
for Windows 4.3
Codex
for Windows 4.3
WSL Manager
for Windows 4.3
